B站/抖音直播万能场控机器人,弹幕姬+答谢姬+回复姬+点歌姬+各种小骚操作,目前唯一可编程机器人
神奇弹幕以直播间为平台,利用 AI 大模型、网络通信技术、音视频技术、智能控制技术将直播有关的功能集成,构建高效的现代化播出环境与观众互动的管理系统,提升直播亲密性、便利性、艺术性,并...
Zibll主题抽奖插件
前言 此抽奖插件是泽客搞出来的,我只是拿过来捣鼓一下,加了些新东西,美化一下抽奖页面,也算是班门弄斧了,后续还会持续更新不免费,随着功能的添加还会提升价格!先看效果。 后台配置 这是...
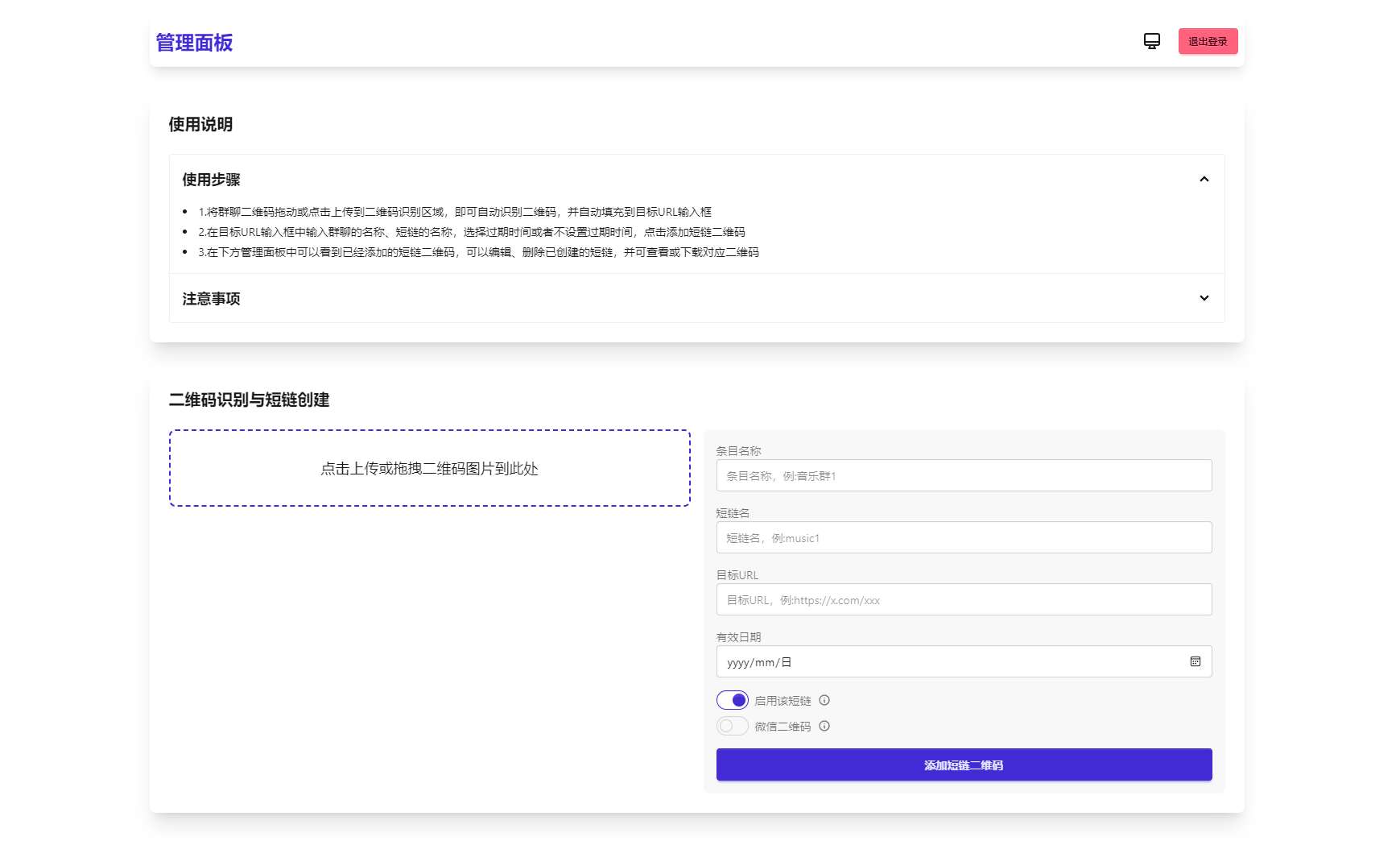
微信群永久二维码生成系统源码
苦于微信群聊二维码频繁变动,开发这个能生成永久二维码的工具,不需要服务器。也可作为 URL 缩短链接服务使用。 功能特性 1.生成永久短链接,指向微信群二维码 2.可当短链接生成器 3.无...
MBTI十六型人格职业性格测试源码完整版 亲测源码
MBTI十六型人格职业性格测试源码完整版 亲测源码 亲测完整可用,PC+H5自适应前端,代码完整无加密。 测试环境:Nginx+PHP7.4+MySQL5.6
2024最新开源解密版TwoNav网址导航系统源码去授权破解版 内置二十多套主题模板
已去授权,最新开源解密版。TwoNav 是一款开源的书签(导航)管理程序,使用PHP + SQLite 3开发,界面简洁,安装简单,使用方便, 基础功能免费。 TwoNav可帮助你你将浏览器书签集中式管理,解决...
苹果cms 萝卜影视app源码附安装及编制教程
宝塔环境搭建安装: php必须安装sg11扩展插件,php版本7.0~7.2 nginx 1.18.0(可以最新) php-7.0(必须php版本7.0~7.2) mysql 5.6.50(可以最新) 记得安装扩展 fileing(非必须) memcached...
2026马年新版测算系统源码 全开源修复版 支持易支付带教程
2026马年新版测算系统源码 全开源修复版 支持易支付带教程 更新日志: 后台框架改用layui 更加稳定 美观 前端首页后台可控制项目 图片 新增商城功能 更新马年运势模板/八字神煞/八字终身运/ 新...
6.1版本绿豆视频APP视频免授权源码 插件版
功能 新版绿豆视频APP视频免授权源码 插件版 后端插件开源,可直接反编译修改方便 对接苹果CMS,自定义DIY页面布局! 绿豆影视APP对接苹果cms 所有页面皆可通过后端自由定制 此版本后端源码+前端...
最新网盘资源搜索系统,电视直播,Alist聚合播放
项目乃是基于 Vue 与 Nuxt.js 技术打造的网盘搜索项目,持续开源并保持维护更新。其旨在让人人皆可拥有属于自己的网盘搜索网站。强烈建议自行部署 更新日志: tv播放 新增Alist源聚合播放 新增...
SamWaf 开源轻量级网站防火墙源码
SamWaf网站防火墙是一款适用于小公司、工作室和个人网站的开源轻量级网站防火墙,完全私有化部署,数据加密且仅保存本地,一键启动,支持Linux,Windows 64位,Arm64。 主要功能: 代码完全开源...
群聊源码无限建群创群H5聊天系统聊天网站源码
1.支持自助建群 管理群 修改群资料 2.支持自动登录 登陆成功可自助修改资料 3.后台可查看群组聊天消息记录 4.支持表情 动态表情 图片发布 5.支持消息语音提醒 环境:宝塔面板 nginx1.21 + mysql...
免费在线PHP客服管理系统源码
程序介绍 免费在线PHP客服管理系统,前端采用 uniapp+全新UI,后端采用 thinkphp8 + mysql5.7 + vue 技术,完善的权限认证:菜单、按钮、api、登录授权,日志:登录日志、操作日志、系统日志。 ...
全自动ai生成视频MoneyPrinterTurbo源码
只需提供一个视频 主题 或 关键词 ,就可以全自动生成视频文案、视频素材、视频字幕、视频背景音乐,然后合成一个高清的短视频。 GitHub开源地址:https://github.com/harry0703/MoneyPrinterTu...
php源码交易猫鲨鱼源码
环境:php5.6 mysql5.6 安装教程 第一步源码上传解压 第二步找到config文件夹 找到conn.php修改数据库 第三部导入数据库 第四部http://域名/dlh.php登录后台 源码已去除联系方式 后台登录账号:ka...





















